Sean・Esprit De Corps - Is it possible to nest l...
Is it possible to nest loops inside of other loops?
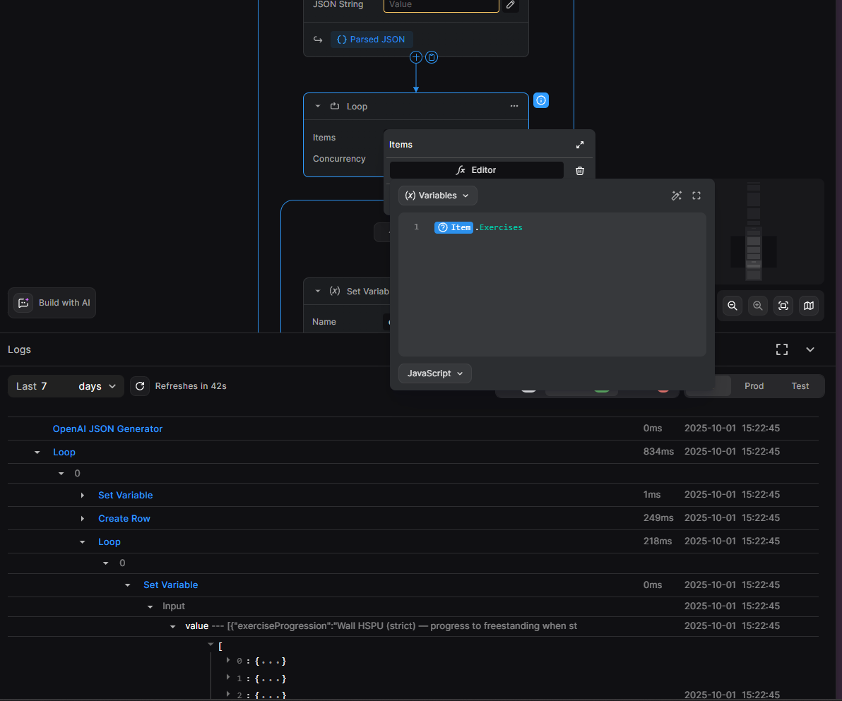
Basically just have a workouts object that has a nested array of exercises inside of it.
I have no issue looping over the workout object but for some reason when it comes to that second loop, for whatever reason things go catty whompus and the records that are added to my Supabase just all read undefined.
I added a set variable node as the first step to the second loop and for some reason I guess the loop node isn't actually breaking up the nested array and is instead passing through the entire array
I had it set variables so I could see that I am mapping to the correct spot
Basically just have a workouts object that has a nested array of exercises inside of it.
I have no issue looping over the workout object but for some reason when it comes to that second loop, for whatever reason things go catty whompus and the records that are added to my Supabase just all read undefined.
I added a set variable node as the first step to the second loop and for some reason I guess the loop node isn't actually breaking up the nested array and is instead passing through the entire array
I had it set variables so I could see that I am mapping to the correct spot


